comfyui-视频转绘篇
参考文献:https://www.bilibili.com/video/BV1tz421B7k1?p=20&vd_source=9c314017af5e7c437d1ac4d1f52c6c26
SD1.5模型 视频转绘全流程
视频处理
工作流

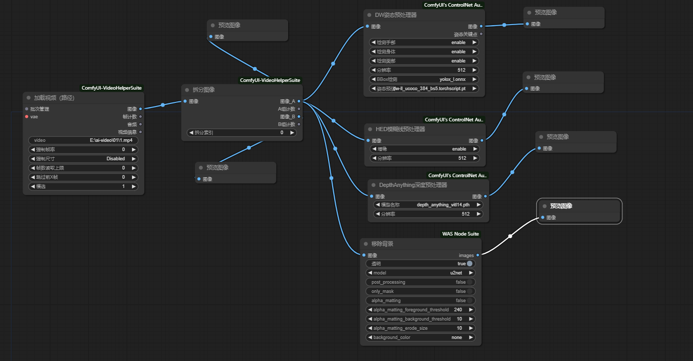
工作流思路
从加载的视频中截取出一些图片,使用controlnet处理图片得到图片的遮罩图,姿态图,骨骼图等进行处理。
重要参数:
1 | |
comfyui-视频转绘篇
http://example.com/2024/08/03/comfyui学习笔记/